Agentic AI refers to a class of operational systems where automation, rules, integrations, learning models, and human validation are orchestrated together to execute tasks reliably.
Deploy a scalable digital workforce that operates with precision and control.
Since AI autonomy is a spectrum, we help you calibrate the exact level of independence for each workflow - guaranteeing reliability, safety, and strategic alignment.

Automate routine, high-volume tasks like password resets, status checks, order updates, or service info retrieval. These agents connect to your systems, interpret requests, and complete the actions automatically, with humans only on exceptions.
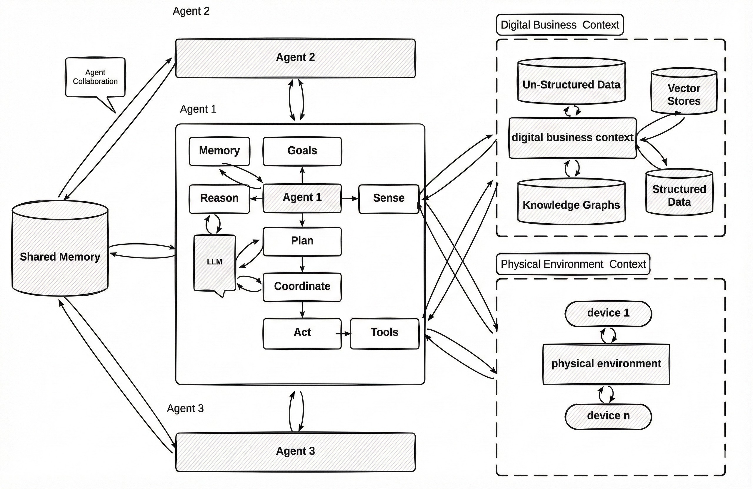
Agentic AI coordinates actions across business systems (CRM, ERP, HR tools, ticketing) to complete multi-step workflows end-to-end. It collects and structures data, analyzes context and rules, plans task sequences, and executes actions across systems, with optional human validation at key decision points.
Agents continuously monitor business signals (inventory levels, system availability, customer activity) and automatically trigger actions when conditions are met, adjusting workflows, reallocating resources, or notifying teams without manual supervision.

A structured consulting approach grounded in CRISP-DM and delivered through Scrum
We start by structuring the project at business level: stakeholder alignment, governance setup, and qualitative interviews across departments. Through steering committees and structured discussions, we clarify objectives, success criteria, constraints, and interdependencies. In parallel, we assess available data sources to ground decisions in operational reality.
We translate business objectives into data pipelines and models. This phase covers features engineering, and iterative modeling, with frequent validation points. Working in short cycles, we test assumptions, refine configurations, and ensure models remain explainable, robust, and aligned with business intent.
We evaluate results against the initial business objectives. Once validated, we deploy solutions into existing systems, support user adoption, and document outcomes. This phase closes the loop with stakeholders and sets the foundation for continuous improvement.